Notice
Recent Posts
Recent Comments
Link
| 일 | 월 | 화 | 수 | 목 | 금 | 토 |
|---|---|---|---|---|---|---|
| 1 | 2 | |||||
| 3 | 4 | 5 | 6 | 7 | 8 | 9 |
| 10 | 11 | 12 | 13 | 14 | 15 | 16 |
| 17 | 18 | 19 | 20 | 21 | 22 | 23 |
| 24 | 25 | 26 | 27 | 28 | 29 | 30 |
| 31 |
Tags
- New Zealand
- catalina
- dicada
- VMware
- 휴대폰
- Nik Collection
- ubuntu
- 하느님의 그림
- 오클랜드
- CentOS
- 아이스하키
- mobile phone
- DPR Korea
- 프리지아
- Auckland
- Dicafilca
- VirtualBox
- CentOS-7
- MacOS
- Ice Hockey
- Virtual BOX
- 배경화면
- 2017 IIHF World Championships
- MacOS 10.15
- Freesia
- Linux
- 참새
- CentOS7 Install
- CentOS7
- Ubuntu Install
Archives
- Today
- Total
Living SaJin
Mac OS-Mojave에 Adobe Photoshop을 - 두번째 본문
앞서 포스팅할때 사용한 Adobe Photoshop CC 2014 는
토렌트에서 다운로드 했던 크랙 포함 파일 :
Adobe Photoshop CC 2014 (Mac) + Camera Raw 8.5 [ChingLiu]
을 사용 했는데요..
이번에는 크랙 파일을 어떻게 사용하는지, 알아보려 합니다.
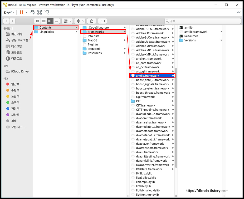
우선 토렌트에서 다운로드한 것의 폴더들을 열어서
[amtlib.framework] 이라는 폴더를 찾아서 복사 합니다.

[응용 프로그램] -->폴더 [Adobe Phot...op CC 2014] --> 파일 [ Adobe Phot..op CC 2014] 에서
마우스 오른쪽 버튼 클릭 .
[패키지 내용보기] 에 마우스 왼쪽버튼 클릭.

[Contents] --> [ Frameworks] --> [amtlib.framework] 에 마우스 왼쪽버튼 클릭 해서 선택하고,
마우스 오른쪽 버튼 클릭해서 [붙여넣기] 하면 됩니다.

Adobe Photoshop CC 2014 실행 하면...


'까먹기쉬운일들' 카테고리의 다른 글
| 작은마음.... 큰 느낌 (0) | 2021.02.03 |
|---|---|
| Nik Collection - Mac Adobe Photoshop CC 2014 (0) | 2020.08.21 |
| Mac OS-Mojave에 Adobe Photoshop을 - 첫번째 (0) | 2020.08.21 |
| Covid-19 :::: 다시 자가격리 (0) | 2020.08.11 |
| 윈도우즈가 macOS-Mojave를 품다-네번째 (0) | 2020.08.11 |
Comments